This website requires JavaScript.
Explore
Help
Sign In
BlueRose
/
BlueRoseNote
Watch
1
Star
0
Fork
0
You've already forked BlueRoseNote
Code
Issues
Pull Requests
Actions
Packages
Projects
Releases
Wiki
Activity
Files
8905dc26a29b2be254ba9bac585954ca3db2864b
BlueRoseNote
/
08-Assets
/
Others
/
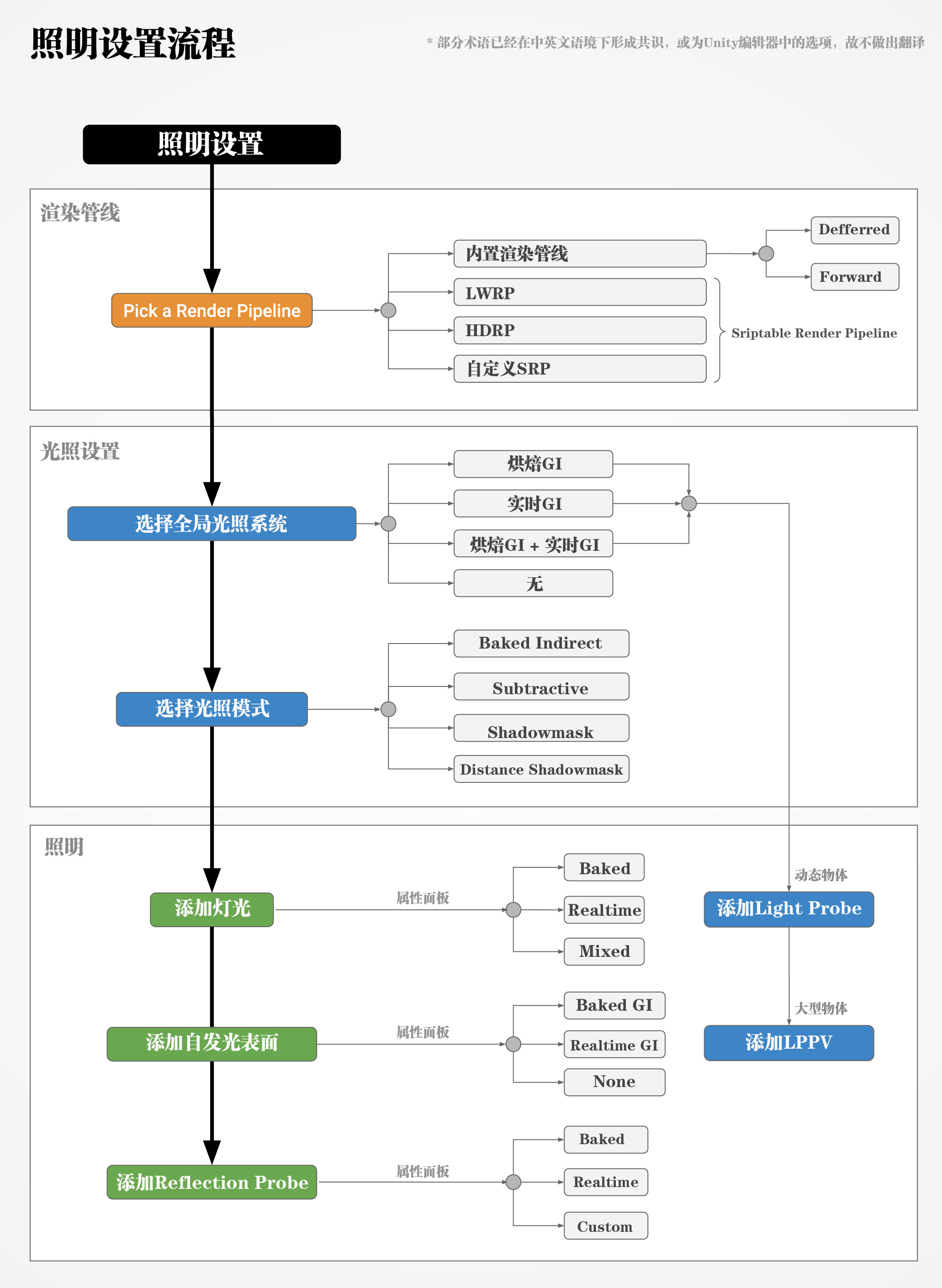
照明设置流程.jpg
BlueRose
e70b01cdca
Init
2025-08-02 12:09:34 +08:00
470 KiB
LFS
Raw
History
Reference in New Issue
View Git Blame
Copy Permalink