This website requires JavaScript.
Explore
Help
Register
Sign In
BlueRose
/
BlueRoseNote
Watch
1
Star
0
Fork
0
You've already forked BlueRoseNote
Code
Issues
Pull Requests
Actions
Packages
Projects
Releases
Wiki
Activity
Files
9746148f3a055b5a1b08be97c47ae340422c5f10
BlueRoseNote
/
08-Assets
/
Others
/
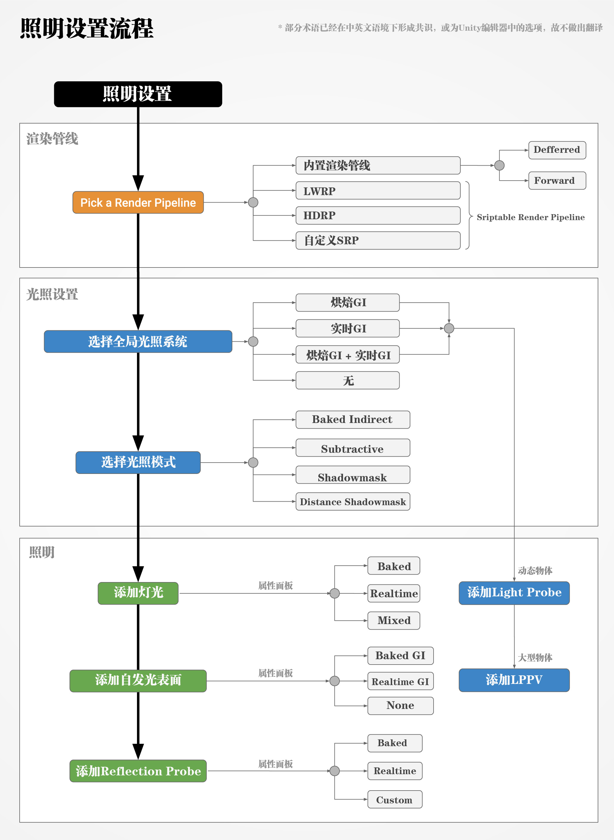
照明设置流程.jpg
BlueRose
e70b01cdca
Init
2025-08-02 12:09:34 +08:00
470 KiB (Stored with Git LFS)
Raw
History